RFC-1: RFC Process#
Definition of the NGFF “Request for Comment” (RFC) process
Status#
This RFC has been adopted (S4).
Role |
Name |
GitHub Handle |
Institution |
Date |
Status |
|---|---|---|---|---|---|
Author |
Josh Moore |
2023-12-23 |
Author (PR) |
||
Reviewer |
Davis Bennett, John Bogovic, Michael Innerberger, Mark Kittisopikul, Virginia Scarlett, Yurii Zubov |
d-v-b, bogovicj, minnerbe, mkitti, virginiascarlett, yuriyzubov |
Janelia |
2024-02-26 |
|
Reviewer |
Kevin Yamauchi, Virginie Uhlmann |
ETH, BiovisionCenter |
2024-03-05 |
||
Reviewer |
Matthew Hartley |
EMBL-EBI |
2024-03-05 |
||
Author |
Josh Moore |
German BioImaging |
2024-08-29 |
||
Endorser |
Jean-Marie Burel |
University of Dundee |
2024-09-09 |
||
Endorser |
Will Moore |
University of Dundee |
2024-09-09 |
||
Endorser |
Juan Nunez-Iglesias |
Monash University |
2024-09-09 |
||
Endorser |
Norman Rzepka |
scalable minds GmbH |
2024-09-09 |
||
Endorser |
Jan Eglinger |
FMI Basel |
2024-09-09 |
||
Endorser |
Joel Lüthi |
BioVisionCenter, University of Zurich |
2024-09-10 |
||
Reviewer |
Kevin Yamauchi, Joel Lüthi, Virginie Uhlmann |
ETH, BiovisionCenter |
2024-10-03 |
||
Reviewer |
Matthew Hartley |
EMBL-EBI |
2024-10-08 |
Accept (email) |
|
Reviewer |
John Bogovic, Michael Innerberger, Virginia Scarlett |
Janelia |
2024-10-11 |
||
Commenter |
Wouter-Michiel Vierdag, Luca Marconato |
EMBL |
2024-01-13 |
||
Commenter |
Matt McCormick |
ITK |
2024-01-09 |
Overview#
This RFC defines the high-level decision making process for changes within the NGFF community. These changes are defined in “Request for Comments” (RFCs) and therefore this RFC is self-referential: it is following the process that it itself defines.
Background#
Growing interest in the NGFF format has also led to increased participation in the specification process. As such, reaching a consensus for all decisions has become more difficult. The current approach defined post facto in RFC-0 follows a full consensus model. Through community meetings and pull requests, it was expected that all parties agree before a specification change was considered. This made it especially difficult both for those proposing as well as those reviewing changes to know when a suggested change was adopted since PR comments could re-open a discussion. It also left a significant burden on maintainers to draw a line where further discussion was not possible. Such a situation leads to slower specification evolution and potential deadlocks.
Additionally, extended GitHub discussions had become difficult to follow. Without some curation of the content, it was unclear to those not deeply involved from the beginning to see what decisions had been made, by whom, when and why. There were also limited options for managing the often complex conversions and differing opinions that arise in technical conversations.
Led by the need to take on larger challenges and more interested parties, there has been significant interest within the community to update the process used in order to bypass these issues. This RFC adapts the well-known RFC process, which originated in the Internet Engineering Task Force (IETF), for use in the NGFF community as has been done in a number of other communities (Rust, Hashicorp, Tensorflow, etc.) More information can be found under:
Proposal#
Requests for Comment (RFCs) are intended to structure high-level discussions on changes within the NGFF community and record outcomes including key opinions, actions, and decisions. The overall goal of the process is timely and transparent decision-making for a stable and trusted community specification. It should be clear after reading the RFC which stakeholder (Author, Reviewer, Editor, etc.) is responsible for each step of the process, what options are available to the decision makers, and how much time the community can expect that decision to take.

Figure 1. Simplified drawing of the RFC process An RFC draft (1) is proposed by Authors who would like to see some change in the NGFF community. There is a period of gathering endorsements (2) which will be listed in the RFC itself. This gives future readers and especially those tasked with implementing any changes more confidence in the proposal itself. Once any necessary clarifications have been addressed, Editors will assign the RFC a number and send it to Reviewers for detailed responses (3). These are captured in the RFC directory. Authors will then update the RFC with any needed changes and provide a response to the Reviewers (4). Once this iterative process of review is complete, the RFC will either be approved or not. Once approved, the specification is updated with the RFC changes (5). After a minimum number of implementations have been achieved, the RFC is considered adopted (6).
The RFC process functions by encouraging submissions from the community that are recorded for posterity even if not adopted. Descriptive and complete comments from both Authors and Reviewers are critical to have a clear understanding of what decisions have been made. Goals of this process include maintaining a public record of the decision making, querying endorsement of a proposal throughout the process and making that readily visible, and ultimately driving the implementation of specifications in order to get working solutions into the hands of the bioimaging community. The process should NOT prevent future discussions on any adopted RFCs but instead will encourage continued improvement and evolution through discussions of further RFCs.
Additionally, not all decisions in the NGFF community need to follow the RFC process. Clarifications, corrections, and numerous other changes will proceed following the current GitHub workflow. However, when decisions reach a certain scale, including significant specification changes but also changes to the community process itself, RFCs will provide a mechanism for managing the process.
Requirements#
The key words “MUST”, “MUST NOT”, “REQUIRED”, “SHALL”, “SHALL NOT”, “SHOULD”, “SHOULD NOT”, “RECOMMENDED”, “MAY”, and “OPTIONAL” in this document are to be interpreted as described in IETF RFC 2119.
Stakeholders#
This section lists the major stakeholders in the RFC process and provides an overview of their responsibilities and involvement in the process. For more details, see the “Implementation” section below.
Authors propose an idea for the RFC process and socialize the idea, e.g.,
through an issue or community call, gaining Endorsers. They then submit a
pull request to the ome/ngff repository with a document that
they would like to have published as an RFC. This pull request MUST contain a
document under the rfc/ subdirectory and it SHOULD follow the template
provided. As described under the “DRAFT” section below, this document can be
discussed for clarity following the standard PR process. However, once the
draft has reached a stage where it is ready for review, Editors
will merge it as a record of the fact that the suggestion has been made, and
it will then become available on https://ngff.openmicroscopy.org.
Endorsers are non-Author supporters of an RFC, listed in a table within the RFC. Reviewers who have given an “Accept” recommendation and Implementers are also considered Endorsers.
Editors are responsible for facilitating all parts of the RFC process. They identify whether a PR should or should not follow the RFC process, and choose when a draft is ready to become an RFC. They also choose appropriate Reviewers for an RFC and manage the communication between Authors and Reviewers.
Implementers are responsible for an implementation of the NGFF specification in one or more programming languages. It is critical that specification RFCs have been evaluated by Implementers which is often best done in the implementation rather than a review. Therefore, statements that an RFC is “planned”, “begun”, or “complete” for an implementation will be given similar weight to an endorsement or positive review.
Reviewers represent experts in the community whose opinion on an RFC is necessary in order for the community to feel comfortable that a solution is advantageous for and implementable by the community. Some number of reviewers will be asked to provide a review of the RFC along with a recommendation on how the Editors should proceed with the RFC. Depending on the complexity of the RFC, this process may be iterative and require multiple reviews. Rather than a process terminated with a single vote, the RFC process consists of iterative rounds of gathering Endorsers, or sponsors, who approve the work, building confidence that the community is moving in the right direction. Reviewers should strive to provide feedback which informs Authors of the changes that are needed to reach acceptance. More information on this strategy can be found under: https://engineering.squarespace.com/blog/2019/the-power-of-yes-if .
Commenters are other members of the community who, though not contacted as Reviewers, have provided feedback that they would like added to the official record of the RFC.
Implementation#
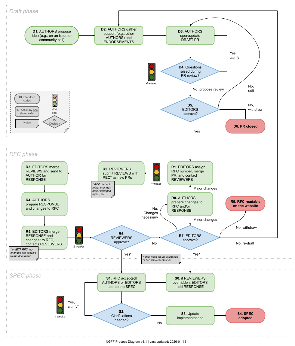
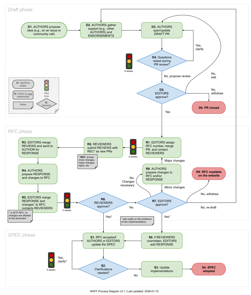
The RFC process can be represented as a state diagram with the various stakeholders responsible for forward motion.

Figure 2. State diagram of the RFC process. The RFC text will refer frequently to this diagram. Readers may want to familiarize themselves with it at this point. Identifiers such as “D1”, “R2”, “S3”, refer to individual steps.
Legend#
Notes regarding specific requirements are called out throughout the text with the following symbols:
🕑 The clock symbol specifies definitive wait times within the process.
📂 The folder symbol specifies requirements on additions to the repository, for example an implementation or failing test.
Phases#
The overall process is broken down into three phases: the DRAFT phase before a proposal becomes an RFC, the RFC phase during which reviews occur, and the SPEC phase after the RFC has been accepted.
DRAFT#
Purpose: During the DRAFT phase, Authors discuss and develop an idea to maximize its potential as an RFC.
The DRAFT phase begins when Authors propose (D1) a new idea and subsequently gather support (or “socialize”) the idea (D2) before opening a PR (D3) which SHOULD follow the current template. This phase is meant to promote ideation without premature criticism, though clarifications can be requested on the GitHub PR (D4) which may require an update of the PR (D3). Note: the RFC process does not formally make use of GitHub’s “draft” state, though Editors MAY choose to ignore such PRs.
The RFC process is intended primarily for significant and/or breaking changes to the specification or the community process itself, as described under “RFC Prioritization”. Other changes, bug fixes, etc. are welcome as PRs without a full RFC. If Authors are unsure whether or not a change requires an RFC, they can open an issue or contact the Editors directly.
Comments on how a specification is implemented or what could be proposed instead from potential Reviewers and Commenters should come in the RFC stage, and the Editor MAY postpone such discussions when appropriate.
🕑 The iterative clarification phase can be expected to take on the order of a month.
At the Editors discretion (D5), the PR can be merged at which point it becomes an RFC or closed if there is no interest in progressing with the proposal (D6). In the latter case, Authors can use any feedback to open a new PR (D3). Authors who are unsure if they will be able to shepherd an RFC throughout the entire process are still invited to open PRs so that they might be adopted by other members of the community.
These steps are not significantly different from the previous consensus model described in RFC-0. However, discussions during this period are intended to improve the RFC and not to evaluate its overall value. As described in the next section “RFC”, the deeper and more critical discussions should happen as complete and well-considered reviews and responses that will help future readers understand the decision-making process. To this end, Editors MAY state on GitHub that a question or comment is “more appropriate for an official comment”. This is not intended to silence anyone but to manage the overall flow of discussion.
RFC#
Purpose: During the RFC phase, an iterative process of community endorsement and/or feedback helps to achieve a consensus decision.
Once a PR has been merged and has been assigned an RFC number, Editors are responsible for adjusting the “Status” in the RFC document to become “RFC phase (R1)”, and identifying and assigning Reviewers (R1). Reviewers will be given a period of time for preparing their reviews. If they do not foresee being able to respond in this time, they SHOULD contact the Editors as soon as possible.
🕑 Reviewers comments SHOULD be returned in less than one month.
Reviewers then submit their comments (R2) along with their recommendations to the Editors, either via a public PR adding the review in markdown to the RFC’s subdirectory or by emailing the Editors directly. (This latter course should only be used when necessary.)
(rfc-recommendations)= Possible recommendations from Reviewers in ascending order of support are:
“Reject” suggests that a Reviewer considers there to be no merit to an RFC. This should be a last recourse. Instead, suggestions in a “Major changes” recommendation might include attempting an Extension rather than an RFC so that not all implementations need concern themselves with the matter.
“Major changes” suggests that a Reviewer sees the potential value of an RFC but will require significant changes before being convinced. Suggestions SHOULD be provided on how to concretely improve the proposal in order to make it acceptable and change the Reviewer’s recommendation.
“Minor changes” suggests that if the described changes are made, that Editors can move forward with an RFC without a further review.
“Accept” is a positive vote and no text review is strictly necessary, though may be provided to add context to the written record. A Reviewer who accepts an RFC is joining the list of endorsements.
Three additional versions of the “Accept” recommendation are available for Reviewers who additionally maintain an implementation of the NGFF specification to express further support:
“Plan to implement” with an estimated timeline
“Implementation begun” with an estimated timeline
“Implementation complete” with a link to the available code
Where a review is required, Reviewers are free to structure the text in the most useful way. A template markdown file is available but not mandatory. Useful sections include:
Summary
Conflicts of interest (if they exist)
Significant comments and questions
Minor comments and questions
Recommendation
The tone of a review should be cordial and professional. The goal is to communicate to the Authors what it would take to make the RFC acceptable.
Once Editors have received the recommendations and reviews (R3), they should be added to the repository and the Authors should be contacted for a response. Authors are invited at this stage (R4) to update the RFC document via subsequent PRs. The response SHOULD include a written rebuttal to each of the reviews. Editors include the response in the repository (R5) and contact Reviewers to see if their recommendations have changed.
🕑 Authors responses to Reviewers should be returned to the Editors in less than two weeks.
(anchor-rebuttal-r6)= This brings a critical, and possibly iterative, decision point (R6). If all Reviewers approve and there are no further changes needed, the RFC can progress to S1 as soon as there are two in-progress implementations. If the Reviewers do not approve, then the Editors will make one of three decisions (R7):
The Editors MAY provide Authors a list of necessary changes. These will be based on the Reviewers suggestions but possibly modified, e.g., to remove contradictions.
The Editors MAY decide that the RFC is to be closed (R9). This is the decision that SHOULD be chosen if there is a unanimous
Rejectrecommendation. The Authors MAY then decide to re-draft a new RFC (D2).Finally, the Editors MAY decide that no further changes are necessary (S0).
If the Editors decide to override the recommendations of the Reviewers (R7) the Editors MUST include a response (S0). This may occur, for example, if consent between the reviewers cannot be reached. In the case of a unanimous Reject, the Editors SHOULD attempt to find at least one additional, approving Reviewer .
If the Editors decide that the changes requested of the Authors in R8 are minor, then no further review is necessary and the Editors will review any final modifications. (R7)
📂 Two in-progress implementations required for progressing to S1.
Otherwise, the RFC iterates through the process again. If the changes made by the Authors are significant, Reviewers may be asked to respond again (R2). Alternatively, Editors may send the text back to the Authors for further refinement in order to achieve sufficient endorsement.
In all cases, the RFC text and all reviews and comments remain on the specification page for posterity.
If at any stage in the process above, Reviewers feel it necessary to raise an objection to the decisions by the Editors, then the “Handling Disagreements” section below should be followed.
Throughout the RFC phase, non-Author supporters of the RFC are invited to contact the Editors, comment on the original PR, and/or open a new PR to list themselves as Endorsers of the RFC. Whether or not the Endorser has begun implementing the RFC is especially of relevance, both to gauge the degree of confidence but also to allow Editors and Authors to contact the Endorser regarding any breaking changes.
SPEC#
Purpose: During the SPEC phase, necessary changes to the specification and implementations are applied so that the RFC can be officially adopted.
If an RFC enters the SPEC state via Editors approval (S0), an additional explanation by the Editors will be included in the RFC’s directory at which point it is considered equivalent to a Reviewer accepted RFC. At this point (S1), the primary purpose of the RFC becomes driving implementations. Further clarifications (S2) may be needed. Updates to the RFC as well as the specification itself will be managed by the Authors and the Editors in coordination.
🕑 This period may take substantial time to coordinate with implementers, but should be limited to approximately a month if possible.
Editors will also contact remaining implementers (S3) regarding the status of their implementations and update the endorsements table accordingly.
Once sufficient endorsements, including two released implementations, are listed, the specification will be considered “adopted”. The adopted specification will be slotted into a release version by the Editors and the Authors are encouraged to be involved in that release.
📂 Two released implementations required for being adopted.
Policies#
This section defines several concrete aspects of the RFC process not directly related to the state diagram above. These policies are referred to by section title elsewhere in the document for clarification. They also provide extension points in RFC-1 which may later be amended by separate RFCs. If so, those sections will be marked as deprecated and a reference made to the new RFC.
Decision-making#
Unless otherwise specified in the text, the following considerations are taken into account when making decisions regarding RFCs:
prefer working examples: whether an implementation of an RFC or a failing test which exposes an issue in a proposal, working examples will tend to carry more weight in decision making.
technical expertise: all other considerations being equal, feedback from stakeholders with more technical expertise in a matter under consideration will tend to carry more weight in decision making.
newcomer advantage: care will be taken not to let existing implementations overly dictate the future strategic direction of NGFF in order to avoid premature calcification.
RFC Prioritization#
RFCs are welcome from the community as a way to contribute to the public record of NGFF. It is not a goal to explicitly limit the number of RFCs and they need not only include specification changes. (See this list of RFCs for comparison.)
That being said, not every RFC MUST be sent to Reviewers. Priority will be given to RFCs which move the specification forward followed by RFCs which address non-specification concerns of the community like the process itself.
Choice of Reviewers#
Where possible, Reviewers SHOULD be chosen to represent a cross-section of the community. Which cross-sections are chosen MAY depend on a given RFC but might include geographic distributions, the variety of imaging modalities, and/or programming languages of the expected implementations. An attempt MUST also be made to select both supporting and dissenting voices from the community. Editors and Reviewers should proactively disclose any potential conflicts of interest to ensure a transparent review process.
Deadline enforcement#
In the absence of concrete mechanisms for deadline enforcement (penalties, etc), all members of the NGFF community and especially the Editors SHOULD strive to prevent the specification process from becoming blocked.
The Editors, however will endeavor to:
keep a record of all communications to identify bottlenecks and improve the RFC process;
frequently contact Authors and Reviewers regarding approaching deadlines;
find new Reviewers when it becomes clear that the current slate is overextended;
and proactively mark RFCs as inactive if it becomes clear that progress has stalled.
Authors and Reviewers are encouraged to be open and honest, both with themselves and the other members of the process, on available time. A short message stating that an edit or a review will not occur on deadline or even at all is preferable to silence.
Implementation requirements#
The process description describes “sufficient endorsement” in two locations, once for when an RFC can move into the SPEC phase and once when it can be considered “adopted”. This policy describes the current definition of “sufficient”, which is currently kept minimal with an eye towards updating it in the future.
Under RFC-0, three implementation languages — Javascript, Python, and Java — were considered “reference”, or “required”, for a specification to be complete. This proved a difficult barrier since the implementation teams were not directly funded for work on NGFF.
RFC-1 has chosen to start with a simpler requirement: two separate implementations MUST be begun to enter the SPEC phase and two separate implementations (they need not be the same ones) MUST be released to be considered adopted. In both cases, at least one of those implementations MUST come from an Implementer who is not among the Authors. Additionally, data written by both implementations MUST be readable (and therefore validatable) by at least one of the implementations.
It is also strongly encouraged that for each specification change, the ome-ngff-validator additionally be updated. The validator will not fully test the readability of a dataset since it has limited IO capabilities, but it is the most complete tool for validating the metadata associated with a dataset.
No implementation is currently considered “reference”, though Editors may decide that more implementations or a particular are required depending on the complexity of the RFC.
This policy does not yet specify whether parts of an RFC may be considered optional and therefore omitted from implementations. RFC Authors SHOULD provide guidance where possible for Implementers on required and optional sections of an RFC until there is a normative policy.
RFC Versions#
The IETF RFC process disallows edits to published RFCs. (In the extreme case, a single word change has resulted in a new RFC number.) Though this ensures a unique interpretation of any RFC number, it would also lead to significant duplication of content and churn in the NGFF community.
Though this decision may be reviewed in the future, RFCs MAY be edited, but Editors SHOULD limit modifications to adopted RFCs only for:
clarification: additional text and examples which simplify the implementation of specifications are welcome;
deprecation: where sections are no longer accurate and especially when they have been replaced by a new RFC, the existing text can be marked and a link to the updated information provided;
and extension: references to new RFCs can be added throughout an existing RFC to provide simpler reading for Implementers.
In writing RFCs, Authors SHOULD attempt to clearly identify sections which may be deprecated or extended in the future.
Before an RFC is adopted there are a number of versions of an RFC which are produced during the editing and revision process. This RFC does not try to specify how those versions are managed. The Editors are encouraged to layout a best practice as described under “Workflow” that simplifies the review process. Possible solutions include:
using commit numbers version
making hard-copies of versions under review
creating a separate repository per RFC
opening a long-lived “review PR” with a dedicated URL
Specification Versions#
The semantics of versioning for the NGFF specification are not yet sufficiently well-defined. There is currently no clear definition of which parts of the specification, if any, MUST be implemented by software projects. This has been handled in the Zarr community by adding a “must understand” flag to extensions to warn implementations that if they see a particular feature has been included, they should fail rather than show the user incorrect data. Such a mechanism could go hand in hand with an as-yet unspecified extension mechanism. This would be an ideal topic for a following RFC, as well as the existence and handling of possible “development” and/or “long-term support” versions.
Work Groups#
Currently, there is a single “track” in the process diagram through which all RFCs progress. This can initially be managed by careful choice of the reviewers. However, as the complexity of review grows, it may become advantageous to split the set of a reviewers into separate “tracks”, such that specific topic are handling by area experts. The process may also be modified on a per track basis. For example, an information track which is largely for training purposes and provides concrete examples to the community could have an expedited process. A similar model is in use within the IETF community. If there is interest in establishing a dedicated working group, contact the Editorial board.
Handling Disagreements#
The OME community is open to everybody and built upon mutual respect. Nevertheless, disagreements do occur.
All activities within the NGFF community are conducted under the OME Code of Conduct. If you feel that your objections are not being considered, please follow the steps outlined under “When Something Happens”.
Advisory Board#
This proposal does not try to define higher-level governance and conflict resolution. By default, as a repository within the “OME” GitHub organization, the community health processes defined in ome/.github hold for the NGFF process. However, following this RFC, additional and specific governance mechanisms can be put in place for the operation of the NGFF community process. This may or may not follow the model of other RFC-using communities, e.g., IETF’s IAB or Fuchsia’s “governing authority”.
Editorial Board#
The Editorial Board consists of all current Editors and can be reached at <mailto:ngff-editors@openmicroscopy.org>. Josh Moore, as the author of this RFC, is the sole initial member.
This proposal does not try to define how Editors are chosen. Therefore, the use of “Editors” in this document is intended as a placeholder. A future RFC will define the selection and removal of editors.
Editorial Workflow#
This proposal also does not define the day-to-day specifics of how Editors work. The Editorial Board is encouraged to publish a separate document, e.g. Best Practice Guide, containing the daily or weekly workflow of managing the NGFF process. This document can be more quickly updated than the RFC and can contain updates to GitHub interactions (use of “draft” status, milestones, issues, etc.) and possible automation (reply bots and similar).
Drawbacks, risks, alternatives, and unknowns#
The primary drawbacks, risks, and unknowns of the proposal revolve around the cost that the process will place on those participating in it. This equally points to the primary alternative which is to not have such a process, and “just use GitHub like any other open source project”. The experience of this RFCs author has been that solely relying on issues and PRs on GitHub does not provide the editorial functions that one would want, such as deferring and collecting comments, nor do the conversations provide a consistent whole when revisited after the work on a specification. Additionally, Authors have complained of the burden of managing responses. So there’s a need for something, but does this proposal go too far in the other direction?
It is certainly true that the formality of the responses asked of the Authors is beyond a typical PR, but the investment for the specifications as of the writing of this RFC have already been significant, and the RFC process especially helps Authors to structure and coordinate their proposals. Similarly, the one Editor to date (and the author of this RFC) has also struggled with the lack of an explicit process, and so that too is likely less of an issue. Is the cost then too high for the Reviewers?
The hope is that by having clear expectations of the times involved in each step, and following a model which is relatively known (reviewing for a journal) that Reviewers will be better able to judge whether and how frequently they can be involved. It also puts into place an editorial mechanism to handle the situation where a Reviewer must leave the process early, allowing things to continue to move forward.
Will the process be worth the effort? It’s unclear. The fact that several other communities have used variants of the process would imply that it can work. It might be that we will have to update and further customize the process for the NGFF community, but by having something explicit as in this RFC-1 it will make it possible for us to more easily iterate.
Abandoned ideas#
As mentioned elsewhere in this document, the current consensus model of decision making described in RFC-0 is one of the ideas that this RFC would abandon. An alternative proposal that has been mentioned at various times is that that someone, likely the Editor, “should just decide”. This fiat model, however, places too much burden on a single individual within the community.
Looking at the W3C community, there was little information on how each of the separate working groups (HTML, XML, etc.) conducted their internal business. Since this proposal intended to begin bottom-up, it was more useful to find a working internal process like RFC. In the future, looking to the W3C for some of the higher-level governance may make sense.
Another potential model described further under “Prior Art” is the “Enhancement Proposal” model like ZEP. These models work quite similarly to the RFC model. One major difficulty is that the name “NEP” is already in use by the Napari community.
Prior art and references#
As mentioned in the “Background” section, there are a number of communities using adaptions of the RFC process which will not be re-listed here. However, there are also other enhancement processes which are closely related to the NGFF RFC. Most closely, is the Zarr Enhancement Proposals (ZEP) process within the Zarr community. Based originally on a combination of the PEP, NEP, and STAC processes, the ZEP process uses a council of the implementations (ZIC)
Future possibilities#
This RFC does not try to define all aspects of the NGFF community process and instead focuses on the most immediate block which covers what is typically thought of as the voting process. By establishing this as a foundation, future RFCs can extend the community process either adding or simplifying structure as feedback determines. In fact, sections like “Policies” are explicitly intended to be updated to reference future RFCs as they are defined. The following items are therefore considered out of scope for the purposes of this RFC but future work is intended to evolve the community process.
Skipped sections#
As a non-technical proposal, this RFC excludes the following optional headers: “Performance”, “Backwards Compatibility”, “Security considerations”, “Privacy considerations”, “Testing”, “UI/UX”.
Definitions#
Definitions for terms used throughout this RFC have been collected below.
- Accepted
Specifies that an RFC has passed review and all implementers should begin implementation if they have not done so already.
- Adopted
An RFC that has been sufficiently implemented to be considered as active within the community.
- Author
Individual related in proposing an RFC. See “Stakeholders”
- Comment
Documents that are included with the RFC discussing the pros and cons of the proposal in a structured way. Comments from reviewers are additionally referred to as “reviews”.
- Draft
First phase of the RFC process. See the related section under “Implementation > Phases”
- Editor
Facilitator of the RFC process. See “Stakeholders”
- Endorsement
public statement of support, made first on the forums or issue tracker and then recorded within the RFC itself, intended to increase confidence in a proposal.
- RFC (“Request for Comment”)
A formal proposal following a standardized template that is made to the NGFF repository. The proposal need not be accepted to be published online.
- PR
A pull request opened against the ome/ngff repository on GitHub.
- Review
See Comment
- Reviewer
Community member invited to attach a more in-depth comment to an RFC. See “Stakeholders”
- ZEP (“Zarr Enhancement Proposal”)
Decision-making process for the Zarr specification
Changelog#
Date |
Description |
Link |
|---|---|---|
2024-04-24 |
Apply changes from comment 1 |
|
2024-08-30 |
Apply changes from reviewers |
|
2024-10-07 |
Apply changes from reviewers |
|
2024-10-10 |
Apply changes from reviewers |
|
2024-10-25 |
Adopted |